DOCA0130FR-03

Surveillance et contrôle simplifiés

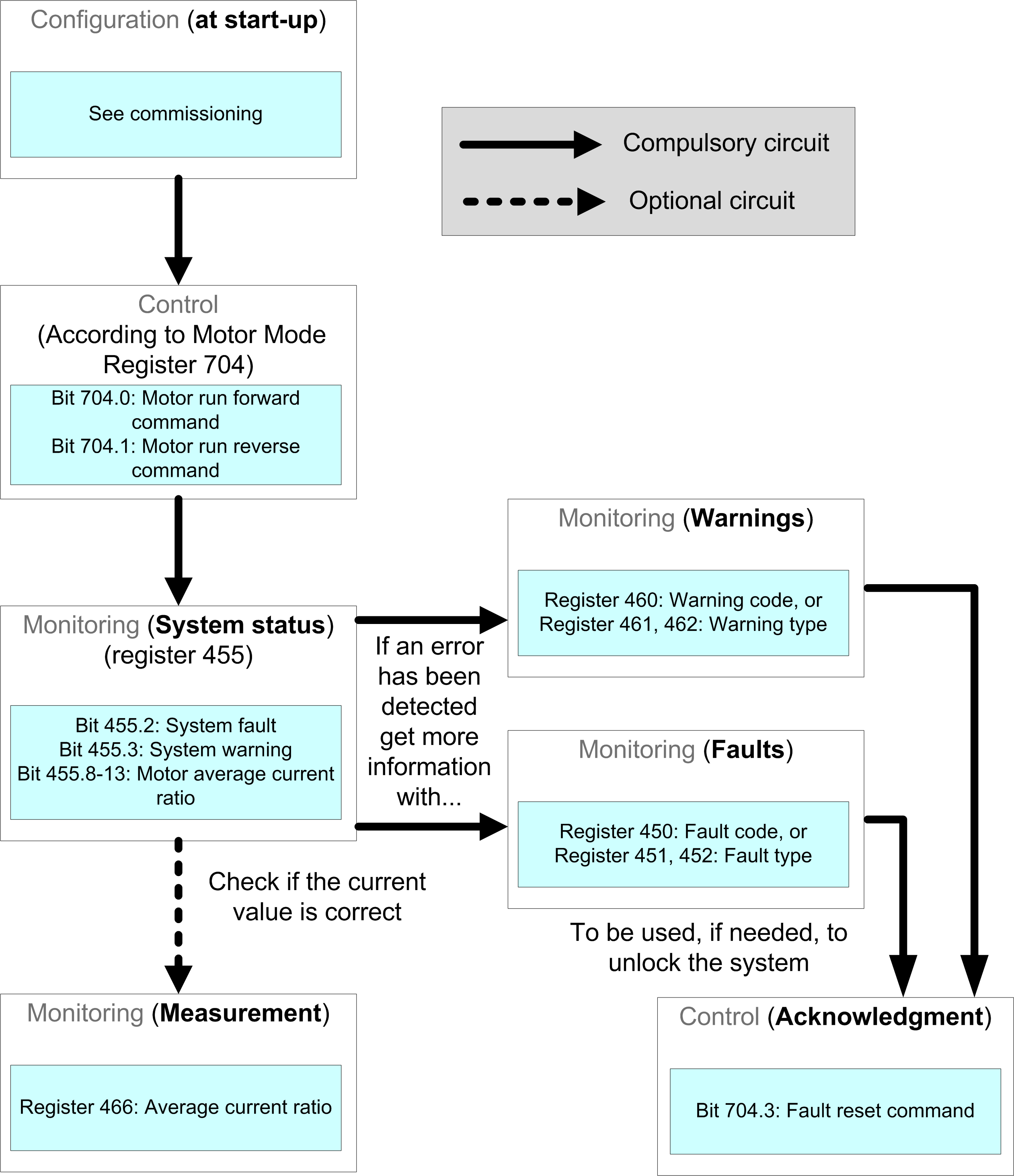
Présentation

Il s’agit d’un exemple simplifié des principaux registres qui contrôlent et surveillent le contrôleur de gestion de moteur.

Registres Modbus pour une gestion simplifiée

La figure suivante fournit des informations de configuration de base, à l’aide des registres suivants : configuration, contrôle et surveillance (état du système, mesures, déclenchements, alarmes et acquittement).

QR Code is a registered trademark of DENSO WAVE INCORPORATED in Japan and other countries.

Contenu utile ?